Шаблон документа
Создание
Чтобы завести в систему шаблон договора, который требуется использовать в модуле "Документы" необходимо на страницы "Компания" в меню расположенном слева выбрать пункт Шаблоны документов.

Затем на открывшейся странице нажать на кнопку "Добавить шаблон".

Система откроет новую страницу, где в поле "Укажите тип документа" необходимо выбрать тип "Стройконтракт", а в поле "Заголовок шаблона" задать наименование шаблона.

После нажмите "Создать шаблон", чтобы в системе создался новый шаблон, который по умолчанию будет пустым.

Работа с шаблоном с типом "Стройконтракт"
На странице с созданными шаблонами документов вы можете осуществить поиск созданного шаблона с типом Стройконтракт, например, по наименованию или с помощью сортировки по типу.

Для открытия страницы с нужным шаблоном нажмите на его наименование.

Система перенаправит на страницу самого шаблона.

В верхнем блоке расположен общий блок с данными.

В данном блоке возможно:
сменить тип шаблона в поле "Тип документа"
переименовать шаблон в поле "Заголовок документа"
по кнопке "Скачать шаблон" скачать последний загруженный файл в шаблон
по кнопке "Загрузить шаблон" загрузить файл в формате docx или xlsx, с расставленными в нем метками, который будет служить системе как шаблон который нужно заполнить данными по меткам
по кнопке "Ранее загруженные шаблоны" возможно просмотреть, скачать и восстановить ранее загруженные файлы в данный шаблон

Далее расположен небольшой блок со справочной информацией по использованию меток.

Под ним расположена таблица с перечнем доступных меток и их применением.

В колонке "Данные" выводится то, какую информацию выводит метка.
В колонке "Метка переменной" выводится сама метка, которую необходимо использовать для вывода информации.
В колонке "Описание/Пример" выводится образец того как будет выведена информация.
В вашем типовом договоре или документе вам необходимо проставить в нужных местах сами метки из колонки "Метка переменных" и загрузить этот файл в систему.
Например, в документе есть формулировка:
ООО "Ромашка" именуемое в дальнейшем "Заказчик", в лице Иванова Ивана Ивановича, действующего на основании Устава, с одной стороны, и ООО "Подрядчик", именуемый в дальнейшем "Подрядчик", с другой стороны, именуемые в дальнейшем Стороны, заключили настоящий Договор о нижеследующем:"
В загружаемом файле она будет выглядеть следующим образом:
${consumer.name} именуемое в дальнейшем "Заказчик", в лице ${consumer.comm_representative_fio:rod} ,действующего на основании ${consumer.comm_representative_osnova}, с одной стороны, и ${contacts.name},именуемый в дальнейшем "Подрядчик", с другой стороны, именуемые в дальнейшем Стороны, заключили настоящий Договор о нижеследующем:"
Скачивание заполненного шаблона
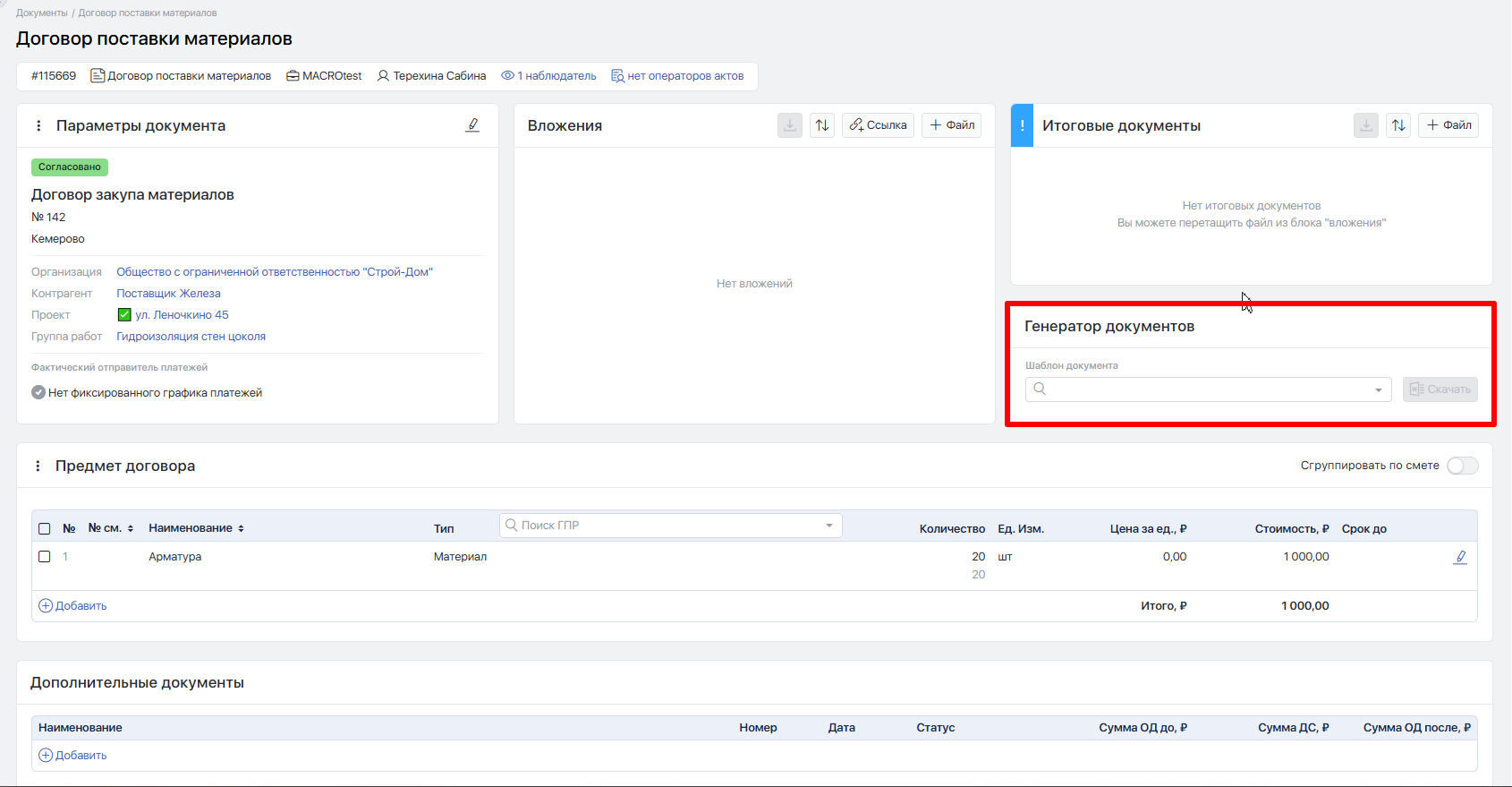
Скачивание заполненного шаблона доступно непосредственно в самом документе. Для этого ищем в документе блок "Генератор документов".

В поле "Шаблон документа" выбираем нужный шаблон и далее жмем "Скачать" (кнопка доступно только если выбран какой-нибудь шаблон).

По умолчанию в каждом документе в блоке "Генератор документов" доступны все шаблоны с типом "Стройконтракт" за исключением документов в настройках типа которого точечно заданы шаблоны, которые могут быть использованы для данного типа.
Данная настройка расположена в настройках типа документа, в блоке "Согласование условий документа" и называется "Шаблон для генератора документов".

Последнее обновление